转自:https://zhuanlan.zhihu.com/p/112003245
注解:
- 修订了原文已知错误。
- 文中所述的“inner”和“outer”定义:用来建hash表的关系表定义为inner,而用于probe的关系表定义为outer。
一、PostgreSQL的并行查询简介
并行查询是 PostgreSQL 的一个大特性,对于单一 SQL 查询,从传统单一进程,提升到多个进程协同完成。
并行查询使用了更多的 cpu/mem/io 资源,提高了任务的执行效率,在cpu=8以内执行效率线性增长。
并行查询设计的难点是需要协调多个worker进程间的同步:
- 在barrier点上多个进程需要全部前进到这个点上,比如:build inner hash table,必须等该状态完成了,所有的worker才能往下走;
- 在达到barrier点之前,多个进程的工作量尽量按照“能者多劳”,执行快的进程多做一些工作量,比如:scan,build hash table,probe等;
- 此外,实现上要避免死锁,避免内存分配碎片,处理进程出错;
本文主要讲述并行查询中最复杂的功能:paralle hash join。先从单进程的hashjoin逐步过渡到多进程并行的hashjoin。
从9.6和10版本就开始支持并行join,但是只支持outer table的并行;11版本支持outer和inner都并行执行;
二、并行hashjoin的执行计划
一个例子
- snippet.sql
SELECT COUNT(*) FROM lineitem JOIN orders ON l_orderkey = o_orderkey WHERE o_totalprice > 5.00;
10版本的并行hash join计划
Finalize Aggregate
-> Gather
Workers Planned: 2
-> Partial Aggregate
-> Hash Join
Hash Cond: (lineitem.l_orderkey = orders.o_orderkey)
-> Parallel Seq Scan on lineitem
-> Hash
-> Seq Scan on orders
Filter: (o_totalprice > 5.00)
过程是:
- 每个worker扫描全部的inner table;
- 在各自的私有内存中build一个hash表;
- 每个worker并行的扫描outer table,并行执行join的probe;
11版本的并行hash join计划
Finalize Aggregate
-> Gather
Workers Planned: 2
-> Partial Aggregate
-> Parallel Hash Join
Hash Cond: (lineitem.l_orderkey = orders.o_orderkey)
-> Parallel Seq Scan on lineitem
-> Parallel Hash
-> Parallel Seq Scan on orders
Filter: (o_totalprice > 5.00)
过程是:
- 每个worker并行扫描部分inner table(涉及parallel seq scan);
- 在共享内存中并行的build一个hash表;
- 每个worker并行的扫描outer table,并行执行join的probe;
三、hash join的设计
单进程hashjoin的时间线
outer表并发执行的时间线
在PG10中,每个worker进程都各自在自己的私有内存中建立inner表的hash,然后并发的扫描outer表,并执行join。
下图是3个worker并发执行的时间线。
如前面所说,每个worker完整的执行inner plan,在各自的私有内存build hash table,outer table是并行的扫描,每个worker扫描一部分,并执行join,这样所有worker的结果集的并集就是最终的结果集。
只对outer plan进行了并行化。该方法适用于inner table很小的时候。它的问题是:
- 仅仅对子系统进行优化;
- 每个worker内都有一份inner table的拷贝,浪费了内存;
阿姆达尔定律指出:对系统中的一个子系统优化改进,受限于可使用该优化方法的时间占比。说白了,顶了天了优化的效果最多是把该被优化的子系统降到接近0。
但是该定律的重要性是说明了:收益递减。要把一个子系统优化从80%优化到40%付出的代价是变多的。
上图中,worker2执行的比较慢,总的执行时间可能取决于worker2,但是也可能worker1和worker3在执行outer plan进行并行的join时适当的多干些活。
平均总的执行时间 = inner plan + (outer plan / worker_num)
inner和outer都并行执行的时间线
该方案是Posrgres11中的并行hashjoin算法。
inner plan也被多个worker并行执行,在共享内存中进程安全的build出一个共享的hash table。
注意点是:在进行join之前,要等待所有的worker都把inner plan执行完成,也就是要build出一份完成的hash table。因此图中的虚线是所有worker进程的barrier点,只有等所有的进程都达到了虚线,才能继续下面的步骤。
这是通过PG的barrier机制实现。
在build hash table阶段,worker2执行的慢,该阶段的执行速度也不一定取决于最慢的worker,同理,worker1和worker3可能会多干些活。但是一定要满足在barrier处等待所有的woker都完成build阶段; 平均总的执行时间 = (inner plan + outer plan) / worker_num
从中可以看出,Postgres社区对并行执行方案的演进路径:现在PG10版本并行化了outer plan,稳定后,再在PG11版本并行化inner plan。
multi-batch机制
不论是并行的hashjoin还是单进程的hash join都要解决inner table在内存装不下的问题。
解决方法是:
- 建立多个batch;
- 对inner table进行分片,分片的临时数据写入相应batch下的小文件;
- 再逐个batch的build hash table和join;
单进程multi-batch
- 扫描inner table:
a) 对属于batch-0的tuple,直接在内存中构建hash table,和上面讲的单个batch相同;
b) 对不属于batch-0的tuple,写入相应batch的inner tuple文件;
- 单进程扫描outer table:直接写入相应batch的outer tuple文件;
- 单进程依次遍历每个batch;
- 把属于该batch的inner tuple文件加载到内存中(batch-0除外,因为它已经在内存中了);
- 在该batch内,执行单进程的join的逻辑;
并行化multi-batch+只并行outer
每个worker在扫描inner table时做2件事情:
- 扫描inner table:
a)对属于batch-0的tuple,直接在内存中构建hash table,和上面讲的单个batch相同;
b)对不属于batch-0的tuple,写入相应batch的inner tuple文件;
- 并行扫描outer table:直接写入相应batch的outer tuple文件;
- 依次遍历每个batch;
- 把属于该batch的inner tuple文件加载到内存中(batch-0除外,因为它已经在内存中了);
- 在该batch内,执行单进程的join的逻辑;
为了避免多个worker同时往一个batch写文件加锁的问题,每个batch给每个worker都分配一个inner文件和outer文件。
并行化multi-batch+同时并行outer和inner
- 并行扫描inner table,属于batch-0的tuple直接在内存中构建一个shared hash table,不属于的写入对应batch的inner tuple文件;
- 并行扫描outer table,写入对应batch的outer_tuples文件;
- 并行的对batch-0执行join;
- woker1和worker2先完成batch-0的join任务后,分别领取batch1和batch2的join;
- worker3执行batch3的join;
- worker1和worker2并行的执行batch4,也是build一个shared hash table,同样需要barrier;
- worker3只能领取最后的batch5;
- 当worker1和worker2完成了对batch4的join后,会attach到batch5上,3个worker并行的执行;
对于batch-5:
- 开始只有worker3处理;
- 后面worker-1和worker-2也加入进来,3个进程一起处理;
attach的细节:先对batch5进行处理的worker3可能build完hash table,也可能没有。因此内部维护了一个简单的状态机:
- 如果没有 build 完成,这个时候worker1和worker2加入进来(也可能只有worker1进来了)那么在加进来的worker并行的build hash table,在join之前必须barrier;
- 如果已经build完成了,那么无需barrier;
- 实现的关键在barrier的相关模块中,每个worker加进来执行attach时,barrier中维护计数,在需要等待的地方判断计数是否归零,没有看到归零的进程等待,直到计数为0;
总结并行hash join的效果
在内存能装下inner table的场景
在内存装不下inner table的场景
四、如何实现并行hashjoin
并行hash join的实现
hash join 的 plan node
在hash join中关键数据结构是HashJoinState和HashState。
HashJoinState对应的exec函数是ExecHashJoinImpl负责维护驱动整个join的过程:
- 驱动inner plan;
- 驱动outer plan;
- probe;
HashState的exec函数是MultiExecParallelHash,负责并行的build inner表。
进程模型
- 处理psql连接的进程作为leader进程;
- leader进程负责估算大小并初始化DSM;
- 把用户sql的plan tree和其他参数序列化到DSM中;
- Postgres提供的bgworker机制来启动n个worker:在全局的BackgroundWorkerlist上添加一些node,然后给PostMaster进程发信号,由PostMaster进程来启动worker,参数是DSM的handler;
- 每个worker都dsm_attach到DSM,并从ParallerWorkerMain函数开始(主体函数是ParallelQueryMain),反序列化plan tree;
- 每个worker执行plan tree,具体进入到parallel-aware的算子;
内存管理
PostgreSQL是多进程的模型,进程间通过share memory来通信。PG在启动时申请一大片固定的share memory,在这片内存上分配大概50多个结构体以及buffer。每当有新连接进来时就fork一个新的进程,这个进程和main进程共享这些内存。
基于多进程共享内存的编程范式:
- 首先由leader进程分配出共享内存(比如:mmap),返回handle指针;
- 每个worker进程创建私有的xxxDesc结构体;
- worker进程attach上来,xxxDesc指向handle,注册一些回调函数,refcnt++等;
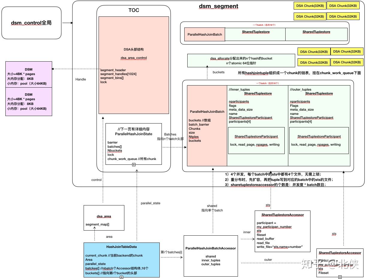
dsm
对于并行查询,多个worker间需要通信,但是需要的内存量是不确定的。PG提供动态的创建共享内存机制(dsm)给并行查询分配内存。
并行查询的leader进程负责创建dsm,follower进程attach上去,attach动作是为了生成一个私有的dsm描述符,并把dsm中的refcnt加1。
dsa
dsm机制是通过系统调用(linux平台是mmap)来分配出来的内存,不支持小内存分配;而且如果在dsm上分配几个有关联关系的的小对象是有问题的,
比如:
- snippet.c
struct A { B *b; };
dsm在每个进程上的地址空间是不同,指针b的地址是创建该dsm的进程所看到的地址,为了解决这两个问题,提供dsa机制:
- 在dsm上分配小块内存;
- 通过dsa_pointer描述结构体之间的引用关系;dsa_pointer本质上是一个相对handle指针的偏移量;
batch内部的内存
一个batch的构成:
- ParallelHashJoinBatch结构,管理该batch的基础信息,比如:bucket的个数;
- 两个SharedTuplestore,一个inner table,一个outer table;
- 一个大数组做为hash的表头,长度是bucket个数;
- 一个chunk组成的list,每个chunk的大小是32KB,存储一个个的hashtuple,每个hashtuple都有一个头部,在hash表中存的是这个hashtuple的dsa_pointer;
在插入bucket时,通过对buckets[bucketno]的head进行CAS(Compare-and-Swap),实现线程安全的hash insert。
- snippet.c
for (;;) { tuple->next.shared = dsa_pointer_atomic_read(head); if (dsa_pointer_atomic_compare_exchange(head, &tuple->next.shared, tuple_shared)) break; }
并行的build inner hash table
- 每个worker并行的扫描inner table;
- 把tuple写入到batch中对应的inner tule文件里,每个worker都有一个文件;
- 对于attach上去的batch则是直接写入内存;
该图是不精确的,worker1和worker2都应该attach到batch-0上:一边扫描一遍插入batch-0的内存,其他的batch则是写入文件,这样总的内存使用量就是一个bath了,因为batch的引入本来就是为了解决内存不足的问题。
并行hashjoin的状态机
BUILD_HASHTABLE状态
- 在MultiExecParallelHash函数中;
- 并行的build inner hash table,写入inner tuple文件;
HJ_BUILD_HASHING_OUTER状态
- 这个状态是在build inner之后,所有worker从barrier上detach下来,自动++phase得来的;
- 所有的woker并行扫描;
- 写入对应的batch的outer_tuples文件;
- 到这一步,除了batch0,inner tuple文件和outer tuple文件已经就位;
HJ_NEED_NEW_BATCH状态
- ExecParallelHashJoinNewBatch函数;
- 每个worker选择一个batch,直到所有batch完成:
a)给这个batch在dsa上分配bucket(batch0除外);
b)等待所有woker完成分配内存;
c)把该batch上的inner文件中的tuple加载该batch的hashtable中;
d) 选定一个batch开始处理,其他的batch可能还没有开始处理:
HJ_NEED_NEW_OUTER状态
- 每个worker从自己负责的batch中读取outer tuple文件;
- 当自己的batch中所有outer tuple文件处理完毕后,再次回到HJNEEDNEW_BATCH,挑选下一个batch处理;
HJ_SCAN_BUCKET状态
- 执行hash查找;
- 当执行完成后,回到HJNEEDNEW_OUTER状态,处理下一个outer tuple;
HJ_FILL_OUTER_TUPLES状态
外连接,需要填充所有的outer,因此需要回到OUTER
HJ_FILL_INNER_TUPLES状态
内连接,需要填充所有的inner,因此需要回到NEW_BATCH;
并行的关键是:每次一个worker处理完一个batch后,都回到HJNEEDNEW_BATCH去领取下一个batch,如果当前只剩下一个batch了,那么所有的workerattach上去并行的处理。
五、总结
PostgreSQL的并行hashjoin的演进,体现了复杂feature的迭代过程。多个worker进程通过共享内存‘争抢’一些工作量来处理,‘能者多劳’处理快的worker不会因为得不到任务而处于idle的状态。
并行查询需要高改造10来个算子,使得这些算子感知多进程之间通信,可想代码量是很大的。
可以考虑使用类似gp的motion也许会有意外的收获,只不过gp中节点间是通过interconnect通信,这里通过共享内存通信。
![]() | ![]() |













